See
also: Tutorials
index
The following documentation is available for XML and SOAP Web Service resources:
This page is a tutorial designed to provide a quick
introduction to using XML and SOAP Web Service resources. This is recommended as the
place to start learning about XML and SOAP Web Services resources.
Tutorial 1 - A simple SOAP
Web Service resource with two tables
Tutorial 2 - Multiple
adapters and enhanced XPath
This
tutorial works with an example SOAP web service application that is included with the
embedded server of the Verj.io Studio.
If
you’re using an external server, the web service needs to be deployed. The
example web service is a standard J2EE web application archive
called ebaseWS.war and can be found in Server/samples in the server installation directory. Copy this
file into <userdata>/tomcat/webapps and restart the server. (On completing the
tutorial, the web service can be un-deployed by deleting the copied file).
Check that the web service is available by browsing
to http://localhost:3030/ebaseWS/ws/flights?wsdl
(your host name and port number may differ) or http://localhost:3050/ebaseWS/ws/flights?wsdl
if you are using the Embedded Test Server with the default
port. You should now see the WSDL file for the flights web
service. A WSDL is an XML document that defines the details of a web
service, including the available operations and their XML type
definitions. Because this WSDL defines everything about the flights web
service, the WSDL importer can do most of the work required to make a SOAP Web
Service Resource.
Step 1.
Start with the Verj.io Server and Verj.io
Studio running.
This will create a new empty SOAP Web
Service resource with an empty default Web Service Adapter.

The right hand panels will
display examples of what the body of the inbound and outbound SOAP messages may
look like. Click Next.

You can browse the left hand
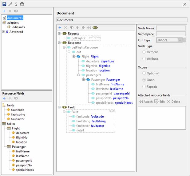
navigation panels to see what the import wizard has done. Most notable are
the two resource tables, Flight and Passenger.
These are attached to the
repeating <Flight> and <Passenger> elements of the Response
XML document.

a. Right
click on the Tutorial6 folder in the tree panel, enter New
> Form and name the form FlightsForm
b. Click
the form
properties icon
on the form toolbar at the top of the page,
select the Presentation tab, then click the … button to the right of the Presentation Template property
and select the bootstrap4
template.
c. Add
the FlightsRes SOAP Web
Service Resource to the form: in the form
editor select the Resources View (usually in the top
right-hand corner), click the Add Resource icon
and select the FlightsRes resource and save the form.
d. The
tables can now be added to the form. In the Tables View, click the New
table icon
. Select
FlightsRes
for the Resource name and Flight for the Resource repeating field.
Click the Import columns from resource
button and click the Select
All button to select all resource fields.
Press OK twice. Drag the table Flight onto the page.
e. The previous
step is repeated for the passenger table. In the Tables
View, click the New table icon
. Select
FlightsRes for the Resource
name and Passenger for the Resource repeating field.
Click
the Import
columns from resource button and click the Select All
button to select all resource fields. Press OK twice.
Drag
the table onto the page under the Flight table.
f.
A script will be needed to call the web
service. Right click
on the Tutorial6 folder in the Entities tree panel, and
create a new script named flightsScript.
There is a choice of programming
languages, so create the script in the language you prefer New > Script (Javascript) or
New > Script (FPL).
Scripts are shown below for Javascript and FPL (the built-in Form Processing Language):
|
Javascript: |
FPL: |
|
resources.FlightsRes.call(); |
call
FlightsRes; |
g. The call statements will
call the SOAP web service. The XML
response document will be stored in the resource. Both fetchtable
statements populate their respective tables.
Click
the
icon to save the script flightScript.
h. The script
is going to be triggered using a button. In the FlightsForm, drag
a Button
Control from the Palette View to the top of the page
above the tables.
You can
change the button display text <no text set> by double
clicking on the button and enter Call Flight WS.
i.
Associate the script with the button by right
clicking on the button, select Events and add the flightsScript script.
Click the Run icon
on the form toolbar to run the form in your
local browser. When the form appears in your browser, click the Call
Flight WS button to call the web service and populate the tables.
The tables should be populated with flight and
passenger information.

Tutorial 2 enhances the project developed in tutorial 1. A log adapter is going to be added to
the resource in order to demonstrate the use of multiple adapters.
The fields and tables are also going to be
enhanced, demonstrating the use of XPath and input variables.
Return to the FlightsRes
SOAP Web
Service Resource. Add a log adapter by right clicking on adapters
in the top left panel and selecting Add Adapter.
Enter log
for the adapter name and select Log XML from the drop
down list of adapter types and click OK.
The log adapter is very simple:
All that needs to be configured is the document
to be logged. In Log Adapter pane, opposite of Document: select the Response
document from the drop down list. Save
the resource.

Step 2.
Add the log adapter to the script.
To log the Response to the server log and the Designer’s
execution log, an extra line must be added to the flightsScript script.
Return to the flightsScript script. At the
end of the script add the line:
|
Javascript: |
FPL: |
|
resources.FlightsRes.call("log"); |
call FlightsRes 'log'; |
Save the script.
When the form is now run again,
the response
document from the resource will be written to the execution log (View >
Execution log) and the server log (in the Tomcat console
window, if running Tomcat).
(Note that you can also log the
request and response documents just by clicking the Debug checkbox in the
adapter properties.)
Step 3.
Add a passenger count to the 'Flight' table
In this step, a new column is
added to the Flight table. The
XPath
count function is used to count the number of child passenger XML elements contained in each
flight XML element (i.e. how many passengers are on each flight).
Open FlightsRes SOAP Web Service Resource, select
the Flight
table icon in the Resource Fields panel, click the
icon on the Resource Fields panel toolbar
and select Add column.
Enter passengerCount as the name of the column. In the Field
Properties panel on the right change the XPath expression to count(flig:passengers/flig:Passenger).
Set the Value Type of this field
to integer
- '{http://schemas.xmlsoap.org/soap/encoding/}integer'.
Step 4. Add
the flight number to each passenger row
Select the Passenger table icon,
click the
icon on the Resource Fields panel toolbar
and select Add column, enter flightNum
as the name of the column.
Change the XPath expression to ../../flig:flightNo. This
gets the value of flightNo for the parent flight XML element (i.e.
passenger's flight number). Save the resource.
Step 5.
Re-import the tables into the form
The easiest way to add the new
resource columns to the form is to delete both tables and re-import
them again.
Return to form FlightsForm and delete the tables Passenger
and Flight in the Tables View by selecting them and
pressing the Delete key.
Re-import the tables by
performing Step 3. parts d and e from Tutorial 1.
When the form is run again, the
flights
table now shows a passenger count and the passenger
table shows the flight number for each passenger.

Step 6. Add an
XPath variable
At the moment, all passengers
for all flights are displayed in the Passenger table. In this step, a variable will be added to the Passenger
table's XPath to only show passengers on a particular flight.
·
Return
to FlightsRes SOAP Web Service Resource and
double click to open.
·
Select the Passenger table item in the Resource
Fields panel.
Change the table's XPath
to /flig:getFlightsResponse/flig:out/flig:Flight[flig:flightNo=$flightNo]/flig:passengers/flig:Passenger.
This adds the conditional expression 'flig:flightNo=$flightNo' to
restrict the Flight elements. The value of flightNo is taken from
the current row of the Flight table,
so if the
form is re-run, only passengers from the first flight will be listed. Save the
resource.
·
Dynamic behaviour can be achieved by changing the flightNo
form table column into a hyperlink and attaching a script to
refresh the passenger table.
o Add a
new script named passengerScript (right click in the Entities tree panel: Tutorials/Tutorial6 then enter New > Script) – select either Javascript
or FPL.
o Type in
the following depending on your programming language preference and save it:
|
Javascript: |
FPL: |
|
tables.Passenger.fetchTable(); |
fetchtable
Passenger; |
o Return
to the FlightsForm
form. In the WYSIWYG View, right mouse click on the FlightNo column in the Flight
table and select the Hyperlink property or
Properties
panel, Table Column Control section, tick Hyperlink
properties. Add the passengerScript script to the FlightNo
column’s On Click event.
·
Make Flightno the first column displayed
in the
Flight table by dragging the columns. Set the other columns in the
table to display only.
·
Set all the columns in the Passenger
table to be display only.
·
Set the table header text <no
table header set> for the Passenger table to “Passengers
for flight &&Flight-flightNo”.
·
Set the table header text <no
table header set> for the Flight table to “Flights”.
When the form is run again, the
passenger
table now only shows passengers for the selected flight.
Clicking on a flight
hyperlink shows the passengers for that flight.
